FileZilla is probably the most popular, if not one of the most popular file transfer tools available for Linux, MacOS, and Windows. It’s free, open source, and has an easy to use UI with some great advanced features, like bookmarks, and the ability to pause/resume transfers of large files, as well as a tabbed interface and remote file search.
Despite it’s abilities, some users may find it a bit daunting to use. But not to worry! In this KB article, we’re going to cover how to connect to the server hosting of your website using FTP and upload a ZIP file using FileZilla.
How to Download & Install FileZilla
FileZilla is Free and Open Source Software. The programming code that makes the application work is available to the public for both examination and editing. One consequence of this is anyone can repackage the code into a clone of FileZilla and make it look like the real thing, but do nefarious things with it and when users install their version of the application, they end up with some spyware or malware installed.
To spare you that, you can click this link to the official FileZilla website where you can download the application knowing it’s the real deal. Next, click the grey “Download FileZilla Client” button.

Their website will automatically determine which Operating System you are running and you will see a green button to download FileZilla Client:

Click this button to download the application. Then open the file you’ve downloaded to install FileZilla.
How To Use FileZilla to Connect by FTP
1) Open FileZilla and enter the FTP login details in the fields located at the top of the application.
2) You will need the following details regarding the FTP account on your server:
3) Click the “Quickconnect” button.
Your computer connects to your web server. The directory of folders and files from your local computer appears on the left of the FileZilla FTP client window, and the directory of folders and files on your web server is displayed on the right.
How To Use FileZilla to Upload Files by FTP
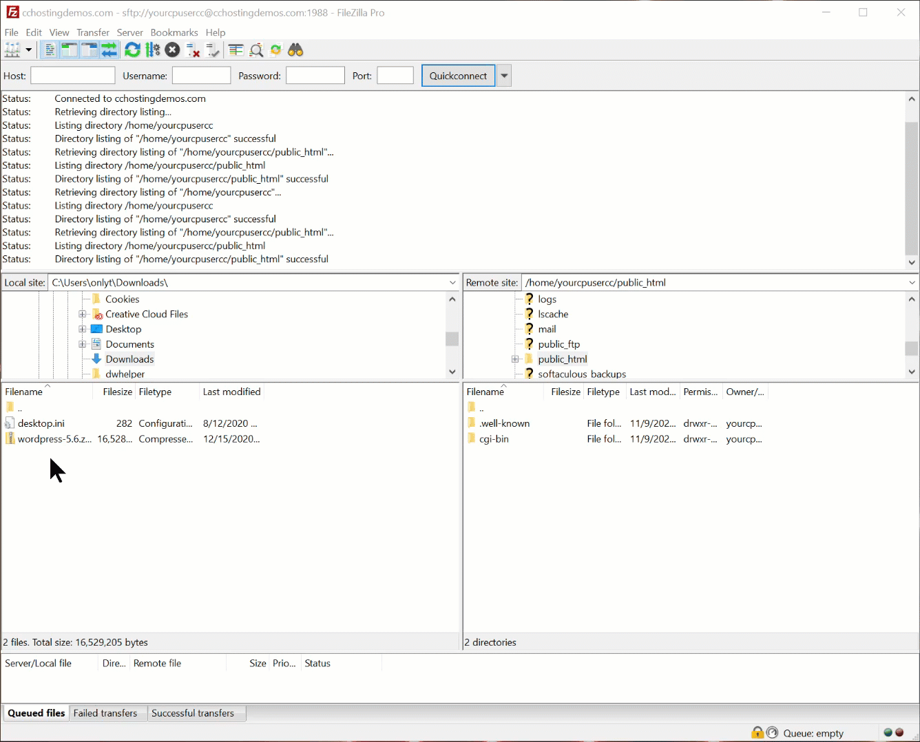
The screenshot below is nearly identical to what you will see when you connect to the server hosting your website.

The interface is pretty easy to understand. The top half of the application is dedicated to showing logs of transfers.
The left middle section is your computer, while the middle right section is the server.
Struggling with FTP connection issues? ChemiCloud is the hosting solution designed to save you money and time! 🤓 Check out our web hosting plans!
I have a ZIP file containing the latest release of WordPress in my Downloads folder, which I want to upload to my public_html folder. To do this, I will navigate to my Downloads folder on the left side of FileZilla. Then, on the right side of the app, I will find and open the public_html folder.

Now, to copy the WordPress ZIP file to the public_html folder, I need to click on it once, then drag and drop it into the public_html folder, like below:

Notice, that the small section at the bottom displays the transfer status of the ZIP file after I drop it into the public_html folder, and after the transfer completes, we can see the ZIP file in the public_html (right side), along with the other files/folders.
If you want to copy multiple files from your computer, you can absolutely do that by selecting them with your mouse or holding the CTRL or CMD Key and clicking on individual files, depending on your OS.
That’s it!
We hope you enjoyed this Knowledge Base Article. If you have any questions, please reach out to our Happiness Engineers available 24×7.